Permanente link
Naar de actuele versie van de regeling
https://lokaleregelgeving.overheid.nl/CVDR725991
Naar de door u bekeken versie
https://lokaleregelgeving.overheid.nl/CVDR725991/1
Regeling vervallen per 24-12-2025
Legger Wateren 2024
Geldend van 30-10-2024 t/m 23-12-2025
Intitulé
Legger Wateren 2024[Een deel van de tekst van deze bekendmaking is overeenkomstig artikel 7 lid 2 Bekendmakingswet bekendgemaakt en hier beschikbaar: https://kaarten.hhnk.nl/portal/apps/experiencebuilder/experience/?id=51ae36990bf448248b105c8fbc9fbeb3 .]
Legger Wateren 2024 vastgesteld
Hoogheemraadschap Hollands Noorderkwartier zorgt voor voldoende en schoon water in de sloten en meren van Noord-Holland ten noorden van het Noordzeekanaal. Om dat doel te bereiken stelt het hoogheemraadschap eisen aan het onderhoud van de wateren. Het is van belang dat de wateren blijven bestaan, de juiste afmetingen hebben en worden onderhouden. In de Legger Wateren legt het hoogheemraadschap vast wie het onderhoud van de verschillende waterlopen en onderdelen van het watersysteem moeten uitvoeren.
De Legger Wateren 2024 is op 17 oktober 2024 vastgesteld door het dagelijks bestuur.
De legger bestaat uit een digitale kaart en een Beschrijvend deel inclusief toelichting.
De legger is op bepaalde onderdelen tussen het ontwerp en de definitieve vaststelling nog gewijzigd. Het gaat hierbij onder andere om verleende watervergunningen, vastgestelde projectplannen en correcties van feitelijke onjuistheden (zoals ontbrekende waterstaatswerken of ten onrechte opgenomen werken) die in de legger zijn verwerkt. Indien u het niet eens bent met wijzigingen ten opzichte van de ontwerplegger, kunt u dit naar voren brengen en zo nodig een verzoek tot wijziging van de legger indienen. Dit verzoek wordt dan meegenomen (als zienswijze) bij de herziening van de legger in 2025.
Inzage
Het vaststellingsbesluit, de leggerkaart, de toelichting op het besluit en het Beschrijvend deel inclusief toelichting 2023 kunt u vanaf het moment van deze publicatie zes weken inzien. U kunt de documenten inzien op deze pagina bij 'Externe bijlagen'. Tegen betaling van de kosten zijn documenten ook in papieren vorm verkrijgbaar. De leggerkaart is in te zien via hhnk.nl/legger-wateren.
Beroep
Tegen de Legger Wateren 2024 kan geen bezwaar worden gemaakt, maar staat uitsluitend beroep bij de bestuursrechter open. Beroep tegen de Legger Wateren 2024 is uitsluitend mogelijk tegen de aanwijzing van onderhoudsplichtigen en onderhoudsverplichtingen op grond van artikel 78 tweede lid Waterschapswet. Tegen de vaststelling van de ligging, vorm, afmeting en constructie van de waterstaatswerken overeenkomstig artikel 2.39 van de Omgevingswet is geen beroep mogelijk, behoudens voor zover daarbij de ligging van een waterbergingsgebied als bedoeld in de Omgevingswet wordt vastgesteld of gewijzigd.
Belanghebbenden kunnen met ingang van de dag na die waarop het besluit bekend is gemaakt gedurende een periode van zes weken een beroepschrift indienen bij de Rechtbank Noord-Holland, sector Bestuursrecht, Postbus 1621, 2003 BR Haarlem. U kunt alleen beroep instellen bij de bestuursrechter wanneer u eerder een zienswijze over het ontwerpbesluit naar voren heeft gebracht of als u redelijkerwijs niet kan worden verweten dat u geen zienswijze over het ontwerpbesluit heeft ingediend.
Het beroepschrift moet worden ondertekend en tenminste naam en adres van de indiener, dagtekening van het beroep, een omschrijving van het besluit waartegen het beroep is gericht en de gronden van het beroep, bevatten. Als u beroep instelt moet u griffierecht betalen.
Het beroep schorst niet de werking van het besluit. Als u wilt dat het besluit wordt geschorst kunt u zich richten tot de voorzieningenrechter van de rechtbank met een verzoek om voorlopige voorziening.
Voor meer informatie verwijzen wij u naar hhnk.nl/legger-wateren of u kunt zich wenden tot het hoogheemraadschap, tel. (072) 582 8282.
Inleiding
Hoogheemraadschap Hollands Noorderkwartier (HHNK) zorgt voor voldoende en schoon water in de sloten, meren en kanalen van Noord-Holland ten noorden van het Noordzeekanaal. Om dat doel te bereiken stelt HHNK eisen aan het onderhoud van de wateren. Het is van belang dat de wateren blijven bestaan, de juiste afmetingen hebben en worden onderhouden.
De legger is onlosmakelijk verbonden met de Keur Hoogheemraadschap Holland Noorderkwartier (hierna: keur), algemene regels bij de keur en beleidsregels. In de keur staat wat er wel en niet mag en wat moet. In de legger staat waar de keur van toepassing is en wordt toegelicht hoe HHNK de gebods- en verbodsbepalingen uit de keur praktisch worden ingevuld.
Bij het inwerkingtreden van de Omgevingswet per 1 januari 2024 wordt de keur vervangen door de waterschapsverordening. De legger blijft dan dezelfde rol vervullen ten opzichte van de waterschapsverordening als ten opzichte van de keur.
De legger bestaat uit een beschrijvend deel inclusief toelichting (dit document) en een digitale kaart. Beide zijn te vinden op www.hhnk.nl via Keur en leggers, bij Legger Wateren. De provinciale Omgevingsverordening schrijft voor dat voorafgaand aan vaststelling van de legger een inspraakprocedure wordt doorlopen. Belanghebbenden krijgen zo de gelegenheid om te controleren of alle gegevens goed zijn opgenomen in de legger. Zo nodig kunnen zij zienswijzen indienen.
In dit document is beschreven wat de functie van de legger is, hoe de legger is opgebouwd en welke afwegingen en keuzes zijn gemaakt bij het opstellen van de legger.
Leeswijzer
- •
Hoofdstuk 2: In dit hoofdstuk is het wettelijk kader en het beleidskader beschreven dat de basis vormt voor de Legger Wateren. Vanuit die kaderstelling wordt de visie aangeven op de Legger Wateren.
- •
Hoofdstuk 3: “Legger Wateren Hoogheemraadschap Hollands Noorderkwartier” geeft aan op welke wijze de legger is opgebouwd. Hoofdstuk 3 beschrijft daarnaast op welke wijze de legger ondersteuning biedt, en richting geeft aan een aantal belangrijke beheertaken van HHNK.
- •
Hoofdstuk 4: In dit hoofdstuk zijn de processen beschreven voor toekomstige herzieningen van de legger en mutaties van de leggergegevens. Hoofdstuk 4 bevat verder de uitgangspunten die worden gehanteerd bij de leggerberekeningen en bij gebiedsgewijze herziening van de Legger Wateren.
- •
Bijlagen: In de bijlagen zijn tabellen opgenomen met standaard leggerafmetingen die bij vergunningverlening, projectplannen en gebiedsgewijze herziening van de Legger Wateren worden gehanteerd (bijlage 1). Ook is een kaart opgenomen met hellende gebieden (bijlage 2), het schouwschema dat op grond van de keur is vastgesteld door het dagelijks bestuur (bijlage 3), een stroomschema voor de principe-indeling van wateren qua categorie en onderhoudsplicht (bijlage 4) en een nadere uitwerking van de schouw op bergend vermogen (bijlage 5).
Wettelijk kader en beleidskader
Watertaak
HHNK is de waterbeheerder voor Noord-Holland ten noorden van het Noordzeekanaal. HHNK heeft de volgende drie kerntaken: de zorg voor veiligheid tegen overstroming, bescherming tegen wateroverlast en voldoende schoon water. Om wateroverlast te voorkomen, beheert HHNK onder andere het waterpeil in de sloten. Voor een goede aan- en afvoer en het voldoende kunnen bergen van water is het erg belangrijk dat de wateren de juiste afmetingen hebben en worden onderhouden. Dit onderhoud doen we zelf, of we zien toe dat andere zogenoemde onderhoudsplichtigen hun verantwoordelijkheid nakomen. Om een indruk te geven: het gaat om ruim 20.000 kilometer water. Dat is de halve omtrek van de aarde.
Beleidskader
Visie op de Legger Wateren
HHNK streeft naar een integrale Legger Wateren. Zowel gericht op het ondersteunen van de waterkwantiteitsdoelen als op het ondersteunen van de doelstellingen op het gebied van de waterkwaliteit, Kaderrichtlijn Water (KRW), Natura 2000, ecologie en verdere nevendoelstellingen. Door middel van een categorie-indeling geeft de Legger Wateren het belang van een oppervlaktewaterlichaam in de waterhuishouding aan. HHNK rekent daarbij het regulier onderhoud van die oppervlaktewaterlichamen tot zijn taak, die het belangrijkst zijn voor de aan- en afvoer van het water. Bij de overige oppervlaktewaterlichamen ziet HHNK erop toe dat het onderhoud de waterkwantiteits-, waterkwaliteits- en vastgelegde nevendoelen maximaal ondersteund.
Functie van de legger
De functie van de legger is om derden en HHNK inzage te geven in de taken van HHNK ten aanzien van beheer en onderhoud van de in de legger opgenomen waterstaatswerken. Dat betekent dat het gaat om de beheertaken en onderhoudsplichten van HHNK én om de onderhoudsplichten van derden waarop HHNK toezicht uitoefent. De legger stelt de criteria van het watersysteem vast voor de afvoer, aanvoer en berging van water, en de waterkwaliteit. Daarbij geeft de legger ook aan tot waar het regime van de keur van toepassing is. De keur stelt regels over waterstaatswerken, beschermingszones en profielen van vrije ruimte. De legger is hierdoor van belang voor de reikwijdte van de gebods- en beheerbepalingen van de keur.
Samenvattend geldt een aantal algemene uitgangspunten voor de legger. Per punt is aangegeven in welke paragraaf het uitgangspunt nader is uitgewerkt.
- •
HHNK heeft het publiekrechtelijk beheer over het totale watersysteem: zoals toezicht, vergunningverlening en handhaving (§ 2.1).
- •
De legger heeft als doelstelling de verdeling van het onderhoud van het watersysteem op een verantwoorde wijze toe te wijzen aan de verschillende partijen (§ 3.2), waarbij van het volgende is uitgegaan:
- o
HHNK voert in het landelijke en stedelijke gebied het onderhoud uit aan wateren met een belangrijke publieke functie; het zogenoemde primaire stelsel van wateren en wateren die door hun aard een publieke functie hebben.
- o
De aanliggende eigenaren zijn verantwoordelijk voor het onderhoud van het stelsel van wateren met een voornamelijk privaat belang, zoals micro-ontwatering, erfafscheiding of wateren gelegen in aaneengesloten eigendom.
- o
De aanliggende eigenaren zijn alleen verantwoordelijk voor het onderhoud van de eerste drie meter van het natte profiel van wateren met een beperkte publieke functie, omdat het toewijzen van het onderhoud boven de drie meter maatschappelijk te belastend is voor de aanliggende eigenaren.
- o
Kunstwerken in of boven het water, zoals dammen, duikers, bruggen en steigers bemoeilijken het onderhoud van het watersysteem.
- o
- •
In de Legger Wateren wordt het volgende vastgelegd (§ 3.4 en § 3.5):
- o
Criteria (afmetingen en begroeiingsgraad) van het watersysteem voor wateraanvoer, -afvoer en -berging;
- o
Criteria voor een goede waterkwaliteit;
- o
De afspraken die gemaakt zijn met derden (gemeenten en anderen).
- o
Wet- en regelgeving
HHNK is op grond van de volgende wetten en regelgeving verplicht tot het opstellen van een legger:
- 1.
Waterwet, artikel 5.1, eerste lid;
- a.
Deze wordt vervangen door de Omgevingswet, artikel 2.39, eerste lid (inwerkingtreding: 1 januari 2024). Elke vermelding van de keur in dit document mag vanaf het inwerkingtreden van de Omgevingswet worden gelezen als een vermelding van de Omgevingswet;
- a.
- 2.
Waterschapswet, artikel 78, tweede lid;
- 3.
De (provinciale) Omgevingsverordening NH2020, artikel 6.76, eerste lid, geeft aan welke gegevens een vrijstelling hebben;
Het (provinciale) Reglement van bestuur voor het Hoogheemraadschap Hollands Noorderkwartier 2008, artikel 3, eerste lid, met de kaart waarop het beheergebied is aangegeven.
Kader: Wetten en regelgeving
|
Waterwet De beheerder draagt zorg voor de vaststelling van een legger, waarin is omschreven waaraan waterstaatswerken naar ligging, vorm, afmeting en constructie moeten voldoen. Van de legger maakt deel uit een overzichtskaart, waarop de ligging van waterstaatswerken en daaraan grenzende beschermingszones staan aangegeven. Omgevingswet (o.b.v. geconsolideerde versie juni 2021) De beheerder van waterstaatswerken stelt een legger vast, waarin is omschreven waaraan die waterstaatswerken naar ligging, vorm, afmeting en constructie moeten voldoen. Waterschapswet Het algemeen bestuur stelt de legger vast waarin onderhoudsplichtigen en onderhoudsverplichtingen worden aangewezen. z.o.z. Omgevingsverordening NH2020 Voor oppervlaktewateren, die niet overwegend van belang zijn voor aan- en afvoer van water en waterberging, geldt een vrijstelling van de verplichting tot vaststelling van een legger uit artikel 5.1, eerste lid, van de Waterwet, met betrekking tot vorm, afmeting en constructie. Reglement van bestuur voor het Hoogheemraadschap Hollands Noorderkwartier 2008 Het gebied van het hoogheemraadschap is aangegeven op de bij dit reglement behorende kaart. |
Een waterstaatswerk is een oppervlaktewaterlichaam, een bergingsgebied, een waterkering of een ondersteunend kunstwerk. In de Legger Wateren worden alleen opgenomen: oppervlaktewaterlichamen, bergingsgebieden en bijbehorende ondersteunende kunstwerken en de bijzondere constructies die daarvan deel uitmaken. De waterkeringen zijn en worden in een aparte legger opgenomen.
De Legger Wateren bestaat uit een kaart waarop de ligging van de oppervlaktewaterlichamen, bergingsgebieden, ondersteunende kunstwerken, bijzondere constructies en beschermingszones zijn aangegeven. Deze kaart is opgeslagen in het Geografisch Informatie Systeem (GIS) en is te raadplegen via de website.
De provincie Noord-Holland heeft vrijstelling verleend van een deel van de leggerverplichting: alleen voor de zogenoemde primaire wateren is HHNK verplicht naast de ligging informatie op te nemen over de vorm, afmeting en constructie. Voor de overige categorieën is dat niet verplicht.
In het reglement van bestuur voor het Hoogheemraadschap Hollands Noorderkwartier 2008 wordt het beheergebied van HHNK getoond (ook bekend als de beheergebiedsgrens). Waterstaatswerken in dit gebied zijn in beheer bij HHNK.
Om de in de Waterschapswet beschreven onderhoudsverplichting te kunnen opnemen, legt HHNK vast wie ‘wat’ moet onderhouden. Het ‘wat’ wordt beschreven als (een gedeelte van) een te onderhouden afmeting voor doelen als wateraanvoer, waterafvoer, waterberging. Daarnaast kunnen afmetingen worden aangegeven in de legger die verband houden met ecologische doelen, waterkwaliteitsdoelen, recreatieve belangen en vaarbelangen. De onderhoudsplicht en de afmetingen zijn ook opgenomen in het GIS.
Context
Waterwet, keur, algemene regels en beleidsregels
De keur bevat regels met betrekking tot het watersysteem (inclusief grondwater en de waterbodem) en alles wat daarbij hoort, zoals bijvoorbeeld kunstwerken en waterkeringen. De regels in de keur zijn onder te verdelen in twee categorieën: gebodsbepalingen en verbodsbepalingen.
Met de geboden ('u moet') worden derden verplicht het aan hen toegewezen onderhoud aan waterstaatswerken uit te voeren. Daarbij kan bijvoorbeeld gedacht worden aan het onderhouden van walkanten en het onderhouden van wateren. Ook formuleert de Waterwet gedoogplichten. Eigenaren en gebruikers van een stuk land met of in de buurt van een waterstaatswerk dienen onze medewerkers en machines op hun percelen toe te laten voor het verrichten van onderhoudswerkzaamheden. Eigenaren en gebruikers van land dat als bergingsgebied is aangewezen, zijn verplicht om tijdelijke waterberging op dat land toe te staan.
De verboden ('u mag niet') zijn er om te voorkomen dat wijzigingen worden aangebracht in waterstaatswerken, waardoor ze niet (goed) meer functioneren. Zo is het bijvoorbeeld verboden om zonder toestemming (watervergunning) van HHNK het water te dempen. HHNK heeft voor een aantal gevallen de vergunningplicht vervangen door algemene regels bij de keur. In de beleidsregels staat beschreven op welke manier HHNK de vergunningaanvraag beoordeelt.
Omgevingswet en waterschapsverordening
Met het van kracht worden van de Omgevingswet zal de keur worden vervangen door de waterschapsverordening. Hierin worden de regels zo veel mogelijk op een andere manier opgeschreven: "Nee, tenzij" wordt vervangen door "Ja, mits". Waar de keur schreef "Nee, u mag geen sloot dempen, tenzij u compenseert", staat er in de waterschapsverordening "Ja, u mag een sloot dempen, mits u compenseert." Hierbij wordt getracht om zo veel mogelijk de precieze voorwaarde al in de waterschapsverordening vast te stellen, waardoor er alleen nog maar vergunning hoeft worden verleend bij maatwerk.
De Omgevingswet neemt het wettelijk kader van de Waterwet over. De keur was echter ook gebaseerd op de Waterschapswet. Dit wordt nu uit elkaar getrokken: De waterschapsverordening wordt gebaseerd op de Omgevingswet; de onderhoudsverordening op de Waterschapswet.
Onderhoudsverordening HHNK
De onderhoudsverordening (die parallel met deze legger wordt vastgesteld) bevat de bepalingen over het onderhoud, zoals deze eerder in de keur stonden. Deze zijn op hoofdlijnen opgesteld; de legger vormt een verdere uitwerking van de regels.
Kaderrichtlijn water en natuurwetgeving
De Kaderrichtlijn Water (KRW) is gericht op de verbetering van de kwaliteit van het water. Maatregelen hiervoor zijn o.a. de aanleg van natuurvriendelijke oevers. Ook veranderen we ons onderhoud: daar waar ruimte is, laten we meer begroeiing langs het water staan. Een randvoorwaarde voor het behalen van de doelstellingen voor de KRW is dat de vereisten hiervoor in de legger zijn opgenomen. De onderhoudsplichtigen zullen het onderhoud van de wateren moeten uitvoeren volgens de uitgangspunten die voortvloeien uit de KRW.
Ook de Wet Natuurbescherming heeft gevolgen voor het onderhoud. Ook hierbij gaat het om de wijze van onderhoud van natuurvriendelijke oevers. Voor het onderhoud dat HHNK uitvoert, geldt dat het waterlopenbeheerplan hiervoor het kader is. Voor het onderhoud dat derden uitvoeren, geven de legger en de keur hieraan invulling. In het waterprogramma (WBP5) is als doel omschreven het watersysteem zodanig te onderhouden dat de waterhuishoudkundige functie wordt gewaarborgd en de ecologische toestand van het watersysteem wordt verbeterd.
Beschrijving van de onderdelen van de legger
De legger bestaat uit een beschrijvend deel inclusief toelichting (dat wat u nu leest) en een digitale kaart (Geografisch Informatie Systeem (GIS)) waarin de gegevens zijn opgeslagen van de waterstaatswerken in het watersysteem.
De ligging (geografie) en andere gegevens die zijn vastgelegd, zijn langs verschillende wegen verzameld. Voor het beheren van de gegevens wordt gebruik gemaakt van een GIS, dat de gegevens van ongeveer 190.000 stukken oppervlaktewaterlichamen (segmenten), 13.000 kunstwerken in primaire wateren en 74.000 kunstwerken in secundaire en tertiaire wateren bevat. Per segment water worden 16 gegevens vastgelegd; dus in totaal meer dan 3 miljoen gegevens. Van de primaire kunstwerken worden gemiddeld 14 gegevens vastgelegd; dit zijn meer dan 180.000 gegevens. Van de secundaire kunstwerken wordt meestal alleen de ligging vastgelegd. In deze enorme dataset zullen onjuistheden voorkomen. HHNK wil fouten en omissies graag verbeteren en wil alle betrokkenen daarom uitnodigen om onjuistheden te melden onder vermelding van de code van de wateren en/of kunstwerken. Op deze manier kan de legger in een lopend proces steeds verder worden verbeterd.
De leggerkaart kunt u raadplegen via internet op www.hhnk.nl via Keur en leggers, bij Legger Wateren. Door te klikken op een object, wordt meer informatie getoond. Elk object heeft een unieke code, deze kunt u gebruiken in uw communicatie met HHNK. De getoonde gegevens zijn een kopie van het beheerregister, gemaakt op 4 april 2023.
In de onderstaande paragrafen treft u een uitleg en definities met betrekking tot de informatie die in de legger is vastgelegd.
Zoneringen (ligging)
In de legger zijn de zones vastgelegd waarop de keur van toepassing is; het gaat bij wateren om het waterstaatswerk, de beschermingszone en het profiel van vrije ruimte. Voor de ligging van het waterstaatswerk wordt de feitelijke situatie opgenomen. De waterstaatswerken worden in de legger opgenomen zoals is voorgeschreven in de Basisregistratie Grootschalige Topografie (BGT). Dit is een wettelijke taak; HHNK is aangewezen als bronhouder van de waterstaatswerken die in de legger zijn opgenomen.
Hieronder volgt een beschrijving van en/of toelichting op de begrippen waterstaatswerken, beschermingszones en profiel van vrije ruimte. Een waterstaatswerk is een oppervlaktewaterlichaam, bergingsgebied of een ondersteunend kunstwerk en de bijbehorende onderhoudsstroken liggen eromheen.
Oppervlaktewaterlichaam
Een oppervlaktewaterlichaam is een samenhangend geheel van vrij aan het aardoppervlak voorkomend water, alsmede de bijbehorende bodem, oevers en flora en fauna. Ook laaggelegen (inundeerbare), onbebouwde gronden tussen boezemwater en boezemwaterkeringen behoren tot de oever en daarmee tot het oppervlaktewaterlichaam. Kort gezegd loopt het oppervlaktewaterlichaam van insteek tot insteek. Met de insteek wordt bedoeld, de plek waar de schuine oever (het talud) overgaat in het horizontaal gelegen maaiveld. Hiermee zijn natuurvriendelijke oevers onderdeel van het oppervlaktewaterlichaam.
In de legger is de ligging van oppervlaktewaterlichamen weergegeven met een lijn op het hart van het waterdeel (vlak). In de legger wordt voor oppervlaktewaterlichamen ook wel de term ‘wateren’ gebruikt.
Figuur 1: Zoneringen oppervlaktewaterlichamen
Natuurvriendelijke oever
Dit zijn oevers die zijn aangelegd om specifiek de natuurfunctie ervan te versterken. De oevers zijn een geleidelijke overgang tussen land en water en kunnen variëren in omvang, van een plasberm van 1 meter breed tot een zeer brede oever met poeltjes en inhammen. In de legger is de ligging van de natuurvriendelijke oevers weergegeven als een lijn op het hart van het ondersteunend waterdeel (oever).
Kunstwerk
Kunstwerken zijn civieltechnische constructies zoals stuwen, gemalen, bruggen, duikers en dergelijke. De ligging is weergegeven met een symbool op het middelpunt van het kunstwerk. Het is mogelijk dat het symbool niet het gehele kunstwerk beslaat.
Bergingsgebied
Een bergingsgebied is ook een waterstaatswerk; het is een gebied dat dient ter verruiming van de bergingscapaciteit van een of meer watersystemen, maar wat geen oppervlaktewaterlichaam of onderdeel daarvan is. Door ruimte beschikbaar te stellen voor tijdelijke opvang van water, wordt wateroverlast elders voorkomen. Deze gebieden die buiten het oppervlaktewaterlichaam liggen en incidenteel tijdelijk onder water mogen stromen worden ook in de legger aangewezen. Dit is een uitwerking van de bergingsgebieden zoals bedoeld in de Waterwet. Een bergingsgebied wordt ook in een bestemmingsplan bestemd voor waterstaatkundige doeleinden.
Tot dit type waterstaatswerk behoren de oppervlakte die onderdeel uitmaakt van de berging en de daarvoor eventueel benodigde werken, zoals bv. kades. Geen onderdeel van het bergingsgebied is de bergingscapaciteit (inhoud) van oppervlaktewaterlichamen, bijvoorbeeld door het verbreden van oppervlaktewaterlichamen of de aanleg van flauwe oevers en natuurvriendelijke oevers.
Waterbergingen kunnen bestaan uit bergingsgebieden en oppervlaktewaterlichamen door elkaar verstrengeld. In de legger zullen deze over elkaar worden weergegeven om het bergingsgebied als één geheel vlak weer te kunnen geven. Om juridische overlap te voorkomen, heeft het oppervlaktewaterlichaam prioriteit boven het bergingsgebied.
Beschermingszone
De beschermingszone is een aan een waterstaatswerk grenzende zone. De voorschriften uit de keur zijn er van toepassing ter bescherming van het waterstaatswerk. De zone dient bij wateren met name voor het veiligstellen van de mogelijkheid om onderhoud uit te voeren. Naast onderhoudspaden zijn de maaiboot-te-water-laatplaatsen ook onderdeel van de beschermingszone. Waar de ligging van de beschermingszones voorheen enkel beschreven waren, staan ze sinds 2020 ook op de kaart van de legger.
Profiel van vrije ruimte
Het profiel van vrije ruimte is de ruimte die nodig is voor toekomstige verbeteringen aan het waterstaatswerk. Door het opnemen van de ligging van het profiel van vrije ruimte biedt de keur bescherming tegen ongewenste (ruimtelijke) ontwikkelingen. Het is een toekomstreservering aan weerszijden van en boven en onder een waterstaatswerk of een toekomstig waterstaatswerk. Tot op heden maakt HHNK nog geen gebruik van de mogelijkheid van het aangegeven van een profiel van vrije ruimte.
Categorisering
Wateren die ‘van overwegend belang’ zijn, zoals bedoeld in de (provinciale) Waterverordening, worden gecategoriseerd als ’primair’. In de toelichting van de Waterverordening is hierover de volgende tekst opgenomen:
In de praktijk is de legger met name van belang voor zogenaamde primaire watergangen. Dit zijn watergangen die een belangrijke functie hebben voor de aan- en afvoer van water en voor waterberging. De zogenaamde secundaire en tertiaire watergangen zijn vaak veel minder belangrijk voor de werking van het watersysteem. Daarom zijn deze watergangen vrijgesteld van de verplichting om de vorm, afmeting en constructie op de legger op te nemen. Wel geldt voor alle waterstaatwerken en dus ook voor alle watergangen dat de ligging op de legger moet worden opgenomen.
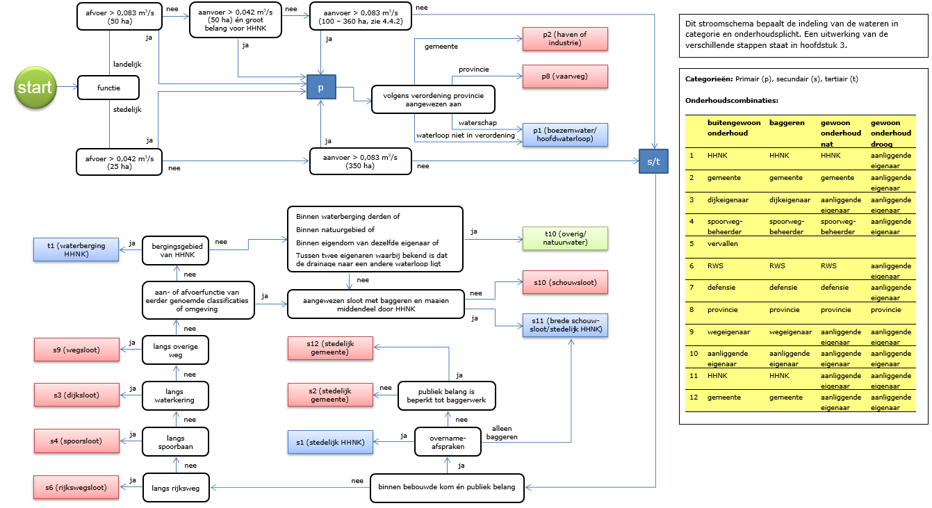
Of een oppervlaktewaterlichaam of kunstwerk in de categorie primair, secundair of tertiair valt, hangt voornamelijk af van de aan- en afvoerbehoefte door het oppervlaktewaterlichaam (het maatgevend debiet) en het aantal belanghebbenden bij het oppervlaktewaterlichaam. De toewijzing vindt in principe plaats volgens bijlage 4. Tabel 1 toont de categorie-indeling op hoofdlijnen. Er wordt ook gekeken naar de aanwezigheid van een logisch markeringspunt voor het begin of einde van een primair water en/of specifieke kenmerken van het betreffende water.
Tabel 1: Categorie-indeling
|
Categorie |
Afvoer (landelijk) |
Afvoer (stedelijk) |
Aanvoer* |
|
|
1 2 3 |
Primair Secundair Tertiair |
> 50 ha > 50 ha > 50 ha |
> 25 ha > 25 ha > 25 ha |
> 50 – 360 ha** < 100 – 360 ha < 100 – 360 ha |
|
* De aanvoerbehoefte (het maatgevende aanvoerdebiet) bepaalt de categorie voor de aanvoerwaterlopen. ** Ligt het oppervlak van het te bedienen gebied tussen de 50 en de 100 hectare dan kan worden besloten de wateren in te delen in het secundaire of tertiaire stelsel wanneer er een groot belang voor HHNK aanwezig is. |
||||
De categorie-indeling kan afwijken van de beschreven uitgangspunten, doordat in eerste instantie de aanwijzing van primaire en secundaire wateren van de rechtsvoorgangers van HHNK is overgenomen. Bij herzieningen (zie hoofdstuk 4) wordt de categorie-indeling steeds verder verbeterd en afgestemd op de feitelijke functie van de wateren.
Primair
Primair zijn de wateren die van belang zijn voor de aan- en afvoer van water en waterberging op regionaal en polderniveau. Het zijn wateren met een belangrijke publieke functie (zie ook § 2.2).
Secundair
Secundair is een stelsel van wateren die van belang zijn voor de aan- en afvoer van water en waterberging op perceelniveau met diverse belanghebbenden. Wateren dus met een beperkte publieke functie (zie ook § 2.2). Wateren die niet primair zijn, zijn secundaire wateren tenzij ze in de legger zijn aangemerkt als tertiaire wateren.
Tertiair
Tertiair zijn de wateren die niet van groot belang zijn voor de aan-/afvoer van water en waarvan de onderhoudsplichtige alleen zelf hinder kan ondervinden van onvoldoende onderhoud. Wateren dus met een voornamelijk privaat belang (zie ook § 2.2). De belangrijkste functie is vaak de berging van water.
Bij de schouw zal de nadruk liggen op het in stand houden van de bergingsfunctie; de wateren mogen niet verlanden. Deze categorie biedt kansen voor het bereiken van de ecologische doelen van het Natuurnetwerk Nederland (NNN), Kaderrichtlijn Water (KRW) en/of Natura-2000-gebieden. Met maatwerk kan ook bepaald worden waar de categorie tertiair mogelijk is en welke vorm en frequentie van onderhoud wenselijk is. Particulieren en natuurbeheerorganisaties kunnen een onderhoudsplan indienen of een watervergunningaanvraag indienen, dat aansluit bij het Waterlopenbeheerplan. In het onderhoudsplan worden afspraken gemaakt op welke wijze het bergend vermogen, ook met een extensiever onderhoud, duurzaam gewaarborgd blijft.
Onderhoudsplicht
Oppervlaktewaterlichamen
In de keur is onderscheid gemaakt tussen gewoon en buitengewoon onderhoud. In de Legger Wateren is het gewone onderhoud verder opgedeeld in onderhoud nat, onderhoud droog en baggeren. Wanneer de aanliggende eigenaar onderhoudsplichtig is voor het baggeren en het natte deel, dan moet de aanliggende eigenaar het onderhoud tot halverwege het water uitvoeren. Er kan een andere verdeling van de onderhoudsverplichtingen zijn vastgelegd in een watervergunning. Dit is met name het geval als vergunning is verleend voor het verbreden van wateren.
|
|
|||
|
buitengewoon onderhoud |
Instandhouding van wateren overeenkomstig het in de legger bepaalde over de ligging, vorm, afmeting en constructie. |
||
|
gewoon onderhoud |
baggeren |
Het verwijderen van baggerafzetting, wanneer dat de aan- en afvoer van water, de waterberging, de waterkwaliteit of de gebruiksfunctie van water hindert of kan hinderen. |
|
|
onderhoud nat |
Het schonen en maaien van het natte profiel van het oppervlaktewaterlichaam tot de waterkant, door het verwijderen van begroeiingen en materialen uit de wateren. |
||
|
onderhoud droog |
Het schonen en maaien van de droge oevers en het in stand houden van de taluds met de daartoe behorende oeververdedigingswerken, voor zover dat nodig is om te voorkomen dat door inzakking of uitspoeling de afvoer, aanvoer of berging van water wordt gehinderd of aangelegde onderhoudsstroken of afrasteringen door inzakking worden bedreigd. Voor onderhoud aan het talud, kan het nodig zijn het ingezakte talud uit het water op te trekken. Verwijderen van begroeiing en overhangende takken. |
||
Figuur 2: onderhoudsverplichtingen oppervlaktewaterlichamen
In de Legger Wateren is beschreven wie onderhoudsplichtig is voor elk van de vier bovengenoemde onderhoudsverplichtingen. De primaire wateren worden over het algemeen onderhouden door HHNK zelf; dit betreft dan het buitengewoon onderhoud, het onderhoud nat en het baggeren. De secundaire en tertiaire wateren worden onderhouden door de aanliggende eigenaren. Dit zijn de eigenaren en/of de beperkt gerechtigden van een perceel dat aan (direct naast) het oppervlaktewaterlichaam ligt. Eigenaren en/of de beperkt gerechtigden van percelen, waarvan het perceel gescheiden is van het water door een strook grond ter breedte van één meter of minder, gemeten vanaf de insteek van het oppervlaktewaterlichaam, worden ook aangemerkt als aanliggende eigenaar. De aanliggende eigenaren aan sloten langs sporen en wegen zijn verplicht te gedogen dat de werkzaamheden tot onderhoud van deze sloten vanaf hun gronden worden uitgevoerd. Voor tertiaire wateren kunnen afwijkende afspraken over het onderhoud worden vastgelegd. Als er andere afspraken zijn gemaakt tussen HHNK en een belanghebbende, zijn deze uitzonderingen niet op de leggerkaarten aangegeven, maar vastgelegd in overeenkomsten.
Op de bovengenoemde algemene regels worden onder andere de volgende uitzonderingen gemaakt, omdat het daar een uitzonderlijke situatie betreft:
- •
Voor wateren langs waterkeringen is HHNK vaak als een van de aanliggende eigenaren verantwoordelijk voor het gewoon onderhoud nat. Veelal wordt afgesproken dat HHNK de wateren schoont en dat de andere aanliggende eigenaar het uit de sloot verwijderde materiaal afvoert. Soortgelijke afspraken kunnen ook gemaakt worden wanneer een ander dan HHNK eigenaar van de dijk is. De dijkeigenaar voert ook het buitengewoon onderhoud uit, omdat de stabiliteit van de waterkering in gevaar kan komen. Met name de hoogte van de vaste bodem mag in verband met de stabiliteit van de waterkering niet zonder toestemming van HHNK worden gewijzigd.
- •
Om veiligheidsredenen en ter voorkoming van onevenredige onderzoekskosten is langs rijkswegen en spoorwegen respectievelijk Rijkswaterstaat en de spoorwegbeheerder onderhoudsplichtig voor gewoon onderhoud nat, het baggeren en het buitengewoon onderhoud. Dit geldt ook voor wateren langs defensieterreinen. Wanneer het hier echter primaire wateren betreft, ligt de onderhoudsplicht bij HHNK.
- •
Het gewoon onderhoud nat van de wateren langs provinciale en overige wegen ligt bij de aanliggende eigenaren en wegeigenaar (50%-50% verdeeld). Het baggeren en buitengewoon onderhoud wordt volledig uitgevoerd door de wegeigenaar, omdat de stabiliteit van de weg in gevaar kan komen. Voor wegsloten kunnen gelijksoortige afspraken over de uitvoering van het onderhoud worden gemaakt als voor de wateren langs waterkeringen.
- •
De door de provincie aangewezen vaarwegen worden onderhouden door de provincie Noord-Holland, met een enkele uitzondering voor wateren die door Rijkswaterstaat, gemeenten of recreatieschap worden onderhouden.
- •
Binnen de bebouwde kom worden bepaalde wateren onderhouden door de gemeenten of HHNK.
- •
HHNK wil voorkomen dat van aanliggende eigenaren onredelijk hoge onderhoudskosten wordt gevraagd. Dit kan het geval zijn op locaties die slecht toegankelijk zijn. Soms is er afgesproken met een gebied dat HHNK bepaalde waterlopen onderhoudt of is het om een andere reden niet redelijk om het onderhoud te vragen van ingelanden. In deze gevallen voert HHNK of de gemeente het gewoon onderhoud nat in het midden van profiel en het baggeren uit. Om rechtsongelijkheid met onderhoudsplichtigen van andere secundaire wateren te voorkomen, ligt het gewoon nat onderhoud voor de eerste drie meter vanuit de waterkant bij de aanliggende eigenaar (zie ook § 2.2). 1 Deze situatie is van toepassing bij de onderhoudscombinaties 11 en 12 in tabel 2.
- •
Van wateren in het secundaire stelsel langs waterkeringen of wegen, die breder zijn dan 6 meter, wordt het gewoon onderhoud nat in het midden van het profiel uitgevoerd door respectievelijk de eigenaar aan de dijkzijde van de waterloop of de wegeigenaar. Om rechtsongelijkheid met onderhoudsplichtigen van andere secundaire wateren te voorkomen, ligt onderhoudsverplichting voor de eerste 3 meter vanuit de waterkant bij de aanliggende eigenaar (zie ook § 2.2). Deze situatie is van toepassing bij de onderhoudscombinaties 3 en 9 in tabel 2.
Bovenstaande lijst is niet uitputtend. In bijzondere situaties kan altijd een uitzondering worden gemaakt.
Bij toekomstige wijzigingen in het watersysteem worden voor de verschillende soorten wateren alleen de in tabel 2 genoemde combinaties van onderhoudsplichtigen vastgelegd in de Legger Wateren. De indeling van wateren in een categorie en onderhoudscombinatie vindt in principe plaats volgens het stroomschema zoals opgenomen in bijlage 4.
Tabel 2: onderhoudsplicht wateren (combinatie van onderhoudsplichtigen en -verplichtingen)
|
buitengewoon onderhoud |
baggeren |
gewoon onderhoud nat |
gewoon onderhoud droog |
principe indeling wateren |
|
|
1 |
HHNK |
HHNK |
HHNK |
aanliggende eigenaar |
primair water en stedelijk water(1) (na overname) |
|
2 |
gemeente |
gemeente |
gemeente |
aanliggende eigenaar |
stedelijk water(1) (nog) niet overgenomen |
|
3 |
dijkeigenaar |
dijkeigenaar |
aanliggende eigenaar |
aanliggende eigenaar |
dijksloten(2) |
|
4 |
spoorweg- beheerder |
spoorweg- beheerder |
spoorweg- beheerder |
aanliggende eigenaar |
spoorsloten(3) |
|
5 |
vervallen |
||||
|
6 |
RWS |
RWS |
RWS |
aanliggende eigenaar |
rijkswegsloten(4) |
|
7 |
defensie |
defensie |
defensie |
aanliggende eigenaar |
defensieterrein |
|
8 |
provincie |
provincie |
provincie |
provincie |
provinciale vaarwegen |
|
9 |
wegeigenaar |
wegeigenaar |
aanliggende eigenaar |
aanliggende eigenaar |
wegsloten(4) |
|
10 |
aanliggende eigenaar |
aanliggende eigenaar |
aanliggende eigenaar |
aanliggende eigenaar |
schouwsloten/overig water(5) |
|
11 |
HHNK |
HHNK |
aanliggende eigenaar |
aanliggende eigenaar |
breed secundair water(6) en ter indicatie dat stedelijk water(1) aan één kant is overgenomen |
|
12 |
gemeente |
gemeente |
aanliggende eigenaar |
aanliggende eigenaar |
breed secundair water(6) |
|
(1) Stedelijk water: Wateren in een stedelijk gebied waarvan HHNK het onderhoud heeft overgenomen van de gemeente met een overeenkomst. (2) Dijksloten: Wateren die door een (brede) berm of talud gescheiden, naast de dijk aan de lage zijde zijn gelegen en zodoende behoren tot het waterstaatswerk waterkering. (3) Spoorsloten: Wateren die door een (brede) berm of talud gescheiden, naast een spoorbaan zijn gelegen en zodoende behoren tot het profiel van de spoorbaan. Omdat de onderhoudsplicht voortvloeit uit de exploitatie van het spoor wordt Railinfratrust bedoeld met spoorwegbeheerder. (4) (Rijks)wegsloten: Wateren die door een (brede) berm of talud gescheiden, naast de weg zijn gelegen en zodoende behoren tot het profiel van de weg. Wanneer een sloot van de weg wordt gescheiden door een, niet bij de wegeigenaar in eigendom zijnde, strook land of natuurgebied wordt dat water niet meer als wegsloot aangemerkt. Als een wegsloot gelegen is tussen twee wegen geldt de onderhoudsplicht voor het baggeren en buitengewoon onderhoud voor de wegeigenaar van de weg met het grootste belang. Daarbij hanteert HHNK als volgorde: provinciale weg, weg buiten de bebouwde kom, weg binnen de bebouwde kom, fietspaden, voetpaden. (5) Overig water: Wateren die tot het tertiaire stelsel behoren. (5) Breed water: Breed secundair water waarvan het middengedeelte van het natte profiel volledig wordt onderhouden door HHNK of de gemeente. De onderhoudsplicht van de aanliggende eigenaar geldt tot 3 meter in het water. |
|||||
Kunstwerken watersysteem
De onderhoudsplichtigen van (ondersteunende) kunstwerken dienen de kunstwerken die in, op, aan of boven de oppervlaktewaterlichamen zijn aangebracht en die een waterhuishoudkundige of mede een waterhuishoudkundige functie hebben, te onderhouden. Het onderhoud van kunstwerken bestaat uit vier onderdelen, die zijn omschreven in tabel 3.
Tabel 3: onderhoudsverplichtingen kunstwerken
|
onderhoud constructie |
Instandhouding van kunstwerken overeenkomstig het in de legger bepaalde over de ligging, afmeting en constructie. Het onderhouden van de constructie betreft ook de noodzakelijke aanpassingen aan de constructie bij verzakking van de constructie en het verhelpen van schade aan de constructie die het functioneren van het kunstwerk in de waterhuishouding negatief kan beïnvloeden. |
|
gewoon onderhoud nat |
Het schonen en maaien van het natte profiel van het kunstwerk, door het verwijderen van begroeiing en baggerafzetting uit de doorstroomopening van het kunstwerk, wanneer het de afvoer, aanvoer van water hindert of kan hinderen (bijv. het doorspuiten van een verstopte duiker). Het gewoon nat onderhoud betreft daarnaast ook het ‘baggeren’ en het ‘gewoon onderhoud nat’ van 3 m van het water aan weerskanten van het kunstwerk. |
|
gewoon onderhoud droog |
Rondom tot 3 meter aan weerskanten van het kunstwerk, het schonen en maaien van de droge oevers en het in stand houden van de taluds en ook de daartoe behorende oeververdedigingswerken, voor zover dat nodig is om te voorkomen dat door inzakking of uitspoeling de afvoer, aanvoer of berging van water wordt gehinderd of aangelegde onderhoudsstroken of afrasteringen door inzakking worden bedreigd. Verwijderen van begroeiing en overhangende takken. |
|
afval verwijderen |
Het verwijderen van grofvuil, afval en drijfvuil. |
Voor de bepaling wie het onderhoud van kunstwerken uitvoert, is het van belang of het kunstwerk al dan niet een peilregelende en/of peilscheidende functie heeft en of daarmee het algemeen belang wordt gediend. Van kunstwerken die van belang zijn voor de peilhandhaving in de polder wordt de constructie onderhouden door HHNK. Het onderhoud van de andere kunstwerken ligt bij de aanliggende eigenaar.
Deze indeling van de onderhoudsplicht is in algemene zin uitgewerkt in tabel 4. Deze tabel is echter niet uitputtend voor alle situaties die bestaan. In bijzondere situaties kan in een watervergunning altijd een uitzondering zijn of worden gemaakt.
Indien in een watervergunning of overeenkomst afwijkende voorschriften of afspraken worden of zijn vastgelegd over het onderhoud van kunstwerken dan blijven deze bindend ook als in de legger een andere onderhoudsplichtige is aangewezen. De vergunning of overeenkomst gaat dus voor de legger. Afwijkende afspraken kunnen bijvoorbeeld zijn of worden gemaakt in een overeenkomst over overname van stedelijk water.
Tabel 4: onderhoudsplicht kunstwerken
|
onderhoud constructie |
onderhoud gewoon nat |
onderhoud gewoon droog |
afval(*) |
principe indeling kunstwerken |
|||
|
1 |
HHNK |
HHNK |
aanliggende eigenaar |
HHNK |
peilregelende kunstwerken die dienen voor het peilbeheer in de polder en op de boezem, of die delen van peilgebieden met elkaar verbinden (1) |
||
|
2 |
vergunning- houder |
vergunning- houder |
vergunning- houder |
vergunning- houder |
werken die zijn voor het peilbeheer in en de begrenzing van een peilafwijking (2) |
||
|
3 |
HHNK |
aanliggende eigenaar |
aanliggende eigenaar |
aanliggende eigenaar |
peilscheidingen (3) |
||
|
4 |
belanghebbende eigenaar |
belanghebbende eigenaar(**) |
belanghebbende eigenaar |
belanghebbende eigenaar |
dammen met duiker en bruggen (4) |
||
|
5 |
vaarweg- beheerder |
vaarweg- beheerder |
vaarweg- beheerder |
vaarweg- beheerder |
schutsluizen (5) |
||
|
6 |
vergunning- houder |
n.v.t. |
vergunning- houder |
vergunning- houder |
overige kunstwerken (6) |
||
|
Toelichting en uitzonderingen |
|||||||
|
(*) |
afval ruimen: |
Binnen stedelijk gebied gemeente |
|||||
|
(1) |
peilregelende werken polder/boezem: |
Gemalen, spuisluizen, stuwen, inlaatconstructies en afsluitmiddelen die dienen voor het peilbeheer in de polder/boezem; primaire aquaducten en onderleiders die delen van peilgebieden met elkaar verbinden. |
|||||
|
(2) |
kunstwerken peilafwijking: |
Opvoerpompen en onderbemalingspompen, stuwen en terugloopvoorzieningen, inlaatconstructies en afsluitmiddelen, en onderleiders of aquaducten die delen van peilafwijkingen met elkaar verbinden. Vaste dammen ten behoeve van de begrenzing van een peilafwijking. |
|||||
|
(3) |
peilscheidende werken: |
Deze werken vormen een peilgebiedsgrens, zoals keersluizen en vaste dammen; ook wel spekdam, kistdam, pendam of keerschut genoemd. Ook dammen met afsluitbare duikers of duikers op overstort vallen hieronder. |
|||||
|
(4) |
belanghebbende eigenaar: |
Eigenaren en/of de beperkt gerechtigden van een perceel (landbouwperceel of huiskavel) worden aangemerkt als belanghebbende eigenaar als het kunstwerk toegang biedt tot het perceel of als het kunstwerk is bedoeld ter verbetering van het grondgebruik of de plaatselijke waterkwaliteit. Bij lange of complexe duikers kan dit ingewikkelder zijn om te bepalen. De precieze ligging t.o.v. kadastrale grenzen kan dan helpen om de belanghebbende vast te stellen. |
|||||
|
(**) |
kunstwerken in primaire wateren: |
Bij het regulier onderhoud van de primaire waterlopen verzorgt HHNK indien mogelijk ook het natte onderhoud van de kunstwerken in deze primaire wateren, zoals bij duikers en bruggen. Dit onderhoud door HHNK ontslaat de eigenaar of vergunninghouder van een kunstwerk niet van zijn verantwoordelijkheid voor het (overige) onderhoud. |
|||||
|
(6) |
vaarwegbeheer: |
Vaarwegbeheer staat los van het waterbeheer. Bij kunstwerken die ten dienste staan van een vaarwegfunctie die is aangewezen door de provincie ligt de onderhoudsverplichting voor het kunstwerk volledig bij de vaarwegbeheerder. In de praktijk kan de uitvoering van het onderhoud gedelegeerd zijn aan andere partijen. |
|||||
|
(7) |
overige kunstwerken: |
Vispassages, sluizen buiten de aangewezen vaarwegen, regenwaterbuffers, overige constructies. |
|||||
Natuurvriendelijke oevers en bergingsgebieden
Voor natuurvriendelijke oevers en bergingsgebieden zijn de afspraken over het onderhoud van het aangelegde vastgelegd in een watervergunning, projectplan of overeenkomst. Deze afspraken zijn maatwerkafspraken die verschillen per project. Hierdoor kunnen voor de natuurvriendelijke oevers afwijkende afspraken gelden ten opzichte van de wateren waarlangs zij liggen.
In de legger worden de onderhoudsafspraken en het registratienummer van het document waarin de onderhoudsafspraken zijn vastgelegd, overgenomen. De onderhoudsplicht bestaat uit het in stand houden van de aangelegde oever of het bergingsgebied. Gekozen wordt voor een van de onderhoudsplichtigen uit onderstaande tabel.
Tabel 5: onderhoudsplicht natuurvriendelijke oevers en bergingsgebieden
|
in stand houden natuurvriendelijke oever of bergingsgebied |
|
HHNK |
|
gemeente |
|
eigenaar (aanliggende) grond |
Vorm, afmeting en constructie
Hieronder geven we een toelichting op de in de legger vastgelegde gegevens. In eerste instantie zijn de gegevens van de rechtsvoorgangers van HHNK overgenomen. Bij herzieningen (zie hoofdstuk 4) worden de afmetingen opnieuw bepaald. Nog niet van alle wateren en primaire kunstwerken zijn afmetingen bekend en vastgelegd. Voor deze wateren, bergingen en kunstwerken geldt dat het werkelijk aanwezig profiel en de werkelijk aanwezige capaciteit moet worden gehandhaafd.
Minimale afmetingen
De afmetingen (het 'profiel') van wateren in de legger zijn minimale afmetingen. Dat wil zeggen dat het leggerprofiel het minimum in stand te houden profiel is voor de toegekende functie van het water. Dit heeft onder meer tot gevolg dat, zodra de werkelijke afmetingen van het wateren groter zijn dan de norm of de taludhelling flauwer, het werkelijke profiel niet per se moet worden teruggebracht naar het leggerprofiel. Als wateren in de praktijk grotere afmetingen hebben, bijvoorbeeld doordat afkalving van de oever heeft plaatsgevonden, heeft de onderhoudsplichtige voor het gewoon onderhoud droog alleen de verplichting de oever te herstellen als dat nodig is om te voorkomen dat door inzakking of uitspoeling de afvoer, aanvoer of berging van water wordt gehinderd.
Eenheden afmetingen
Alle afmetingen worden vastgelegd ten opzichte van NAP en in meters. Met uitzondering van wateren waarvoor de bodemhoogte (nog) niet berekend kan worden. Dit kan verschillende oorzaken hebben, zoals het ontbreken van een peilbesluitpeil of de manier van vastleggen bij het voormalige waterschap. De ten opzichte van het maaiveld vastgestelde afmetingen kunnen (nog) niet worden omgerekend naar bodemhoogte ten opzichte van NAP, omdat de nauwkeurigheid van de maaiveldhoogte in het Actuele Hoogtebestand Nederland vooralsnog niet voldoende is. Voor deze wateren blijven de gegevens vastgelegd als een diepte ten opzichte van maaiveld (ook te lezen als verschil tussen insteekhoogte en bodemhoogte). In de dataweergave op de kaart wordt dit expliciet vermeld.
Oppervlaktewaterlichamen
Het leggerprofiel van een oppervlaktewaterlichaam (zie figuur 3) is vastgelegd aan de hand van de volgende gegevens, waarbij het gaat om het garanderen van een voldoende doorstroomoppervlak ten behoeve van wateraanvoer of waterafvoer, en voldoende wateroppervlak voor het bergend vermogen.
|
insteekhoogte |
Figuur 3: Profielgegevens wateren
|
debiet |
De hoeveelheid water (m3/s) die door de watergang moet kunnen stromen (zie § REF _Ref127264251 \r \h 4.4). |
|
waterbreedte |
De waterbreedte die nodig is voor de berging van water. Dit wordt op twee manieren vastgelegd, een gemiddelde breedte per oppervlaktewaterlichaam en een kaart met wateroppervlak. Oppervlaktewaterlichamen variëren namelijk soms sterk van breedte. |
|
bodemhoogte |
De benodigde bodemhoogte ten opzichte van NAP. |
|
insteekhoogte |
De benodigde hoogte ten opzichte van de bodem van de sloot of ten opzichte van NAP. |
|
talud |
Het hellende vlak tussen waterbodem en maaiveld, uitgedrukt in een hoogte (a) ten opzichte van de aanlegbreedte (b). De ligging van het linker of rechter talud wordt bepaald door het dwarsprofiel van het oppervlaktewaterlichaam stroomafwaarts te bekijken. |
|
bodembreedte |
De breedte van de waterbodem. |
|
begroeiingsgraad |
Maximale mate van begroeiing in de waterloop die is toegestaan binnen het leggerprofiel, als percentage van het natte dwarsprofiel. |
|
bodemhoogte brede kijk2 |
Eventueel tweede (lagere) bodemhoogte ten behoeve van waterkwaliteit, ecologische belangen of vaar-/recreatieve belangen. |
|
talud brede kijk2 |
Tweede talud behorende bij profiel brede kijk. |
|
bodembreedte brede kijk2 |
Tweede bodembreedte behorende bij profiel brede kijk. |
Dijksloten
Wanneer aan wateren de onderhoudscombinatie voor dijksloten is toegekend, zoals aangegeven in tabel 2, dan dient bij baggerwerkzaamheden absoluut te worden voorkomen dat de vaste bodem wordt geroerd, om te voorkomen dat de geotechnische stabiliteit van de waterkering gevaar loopt.
Kunstwerken
Voor wateren, die niet overwegend van belang zijn voor aan- en afvoer van water en waterberging, verleent de provinciale verordening een vrijstelling voor het vaststellen van de vorm, afmeting en constructie. Dit betekent dat voor de kunstwerken in het secundaire en tertiaire stelsel deze gegevens alleen worden weergegeven indien beschikbaar.
Van de in het primaire watersysteem aanwezige kunstwerken is in de gegevensstandaard van HHNK bepaald welke administratieve gegevens over de vorm, afmeting en constructie worden vastgelegd.
Natuurvriendelijke oevers en bergingsgebieden
Van natuurvriendelijke oevers wordt het bergend vermogen vastgelegd door de waterbreedte van het oppervlaktewaterlichaam vast te stellen. Daarnaast wordt verwezen naar de watervergunning of het projectplan voor de vorm, afmeting en constructie.
Van de bergingsgebieden worden de oppervlakte en de bergingscapaciteit, die het bergingsgebied minimaal moet hebben bij een bepaald waterpeil ten opzichte van NAP, vastgesteld.
Profiel van vrije ruimte
Wanneer het leggerprofiel als gevolg van wijzigingen in de norm groter wordt dan het werkelijke dwarsprofiel, is het niet altijd fair om de gewenste vorm en afmetingen vast te stellen, omdat dan ruimte wordt geclaimd voor toekomstig gewenste hydraulische verbeteringen en toekomstig gewenste ecologische herinrichtingen. Dit kan in het profiel van vrije ruimte worden vastgelegd.
Beheer
De Legger Wateren is een belangrijk instrument voor de beheertaken van HHNK. In de onderstaande paragrafen wordt beschreven hoe met onderhoudsverplichtingen wordt omgegaan in de schouw, bij het maaibeheer en bij het baggeren.
Schouw
Tijdens de schouw controleert HHNK de staat van onderhoud van de wateren. De schouw op de wateren vindt plaats tijdens de knelpuntenschouw in de zomermaanden en de najaarsschouw in oktober. Maar ook tussentijds kunnen situaties worden geconstateerd die acuut onderhoud noodzakelijk maken. HHNK wijst dan tussentijds de onderhoudsplichtige op zijn of haar onderhoudstaak. De komende jaren wordt de schouw zo aangepast, dat deze tussentijdse situaties meer deel worden van de reguliere schouw. In 2021 is hiervoor een pilot uitgevoerd; zie ook onderstaand kader Het beheer van de toekomst.
Voor bepaalde gebieden is het mogelijk om als onderhoudsplichtige met HHNK afwijkende onderhoudsafspraken te maken. Met deze gebieden wordt vervolgens in de schouw ook anders omgegaan. Tijdens de baggerschouw wordt in een cyclus periodiek, meestal eens in de zeven jaar, de diepte van wateren gecontroleerd.
HHNK hanteert verschillende schouwmomenten zoals opgenomen in het schouwschema in bijlage 3. Dit schema is op grond van de keur vastgesteld door het dagelijks bestuur.
Kader: Het beheer van de toekomst
|
Het beheer en de schouw gaan de komende jaren veranderen. HHNK wil meer grip hebben op het prestatieniveau van het watersysteem. Het intensiveren van de schouw is een van de beheermaatregelen. Meer dan voorheen worden we door de klimaatverandering geconfronteerd met extreme neerslag die tot wateroverlast kan leiden. De toename van waterplanten in het watersysteem is daar mogelijk debet aan. Dit ondersteunt de behoefte aan een beter zicht op de actuele toestand van het watersysteem. De technologische vooruitgang door gebruik van satellietbeelden kan de intensivering van de schouw ondersteunen, en toont tegelijkertijd de toestand van het primaire stelsel. Bij het beheer van waterlopen doen we onderzoek om middels meer maatwerk in het onderhoud het functioneren te optimaliseren. De schouw is hierbij een essentieel onderdeel van het risicogerichte onderhoud dat we de komende jaren gefaseerd gaan invoeren. |
Naast de legger houdt HHNK ook een beheerregister bij. Hierin staan de werkelijke afmetingen van de wateren. Door deze waarden te vergelijken met de theoretische minimale waarden uit de legger, kan men bepalen of er een resultaatverplichting voor het onderhoud is of dat er ruimte is voor extensief onderhoud. Met andere woorden, als er overbreedte is, is extensief onderhoud mogelijk.
Bij de schouw wordt onderscheid gemaakt welke wateren wel en welke wateren niet gecontroleerd worden. Bovendien is er verschil in de wijze waarop aan de onderhoudsplicht moet worden voldaan. Binnen het beheersgebied van HHNK ligt ruim 20.000 kilometer water. De wateren zijn op basis van functie en belang verdeeld in primaire, secundaire en tertiaire wateren. Voor een meer gedetailleerde omschrijving van deze categorie-indeling wordt verwezen naar § 3.2. De wijze waarop deze drie categorieën wateren worden gecontroleerd op onderhoud en afmetingen verschilt.
De primaire wateren onderhoudt HHNK grotendeels zelf (zo'n 3.300 km). Er zijn ook secundaire wateren die HHNK grotendeels onderhoudt (zo'n 2.200 km). Denk hierbij aan dijksloten, wegsloten en van gemeenten in onderhoud overgenomen stedelijk water. De staat van onderhoud van deze wateren wordt niet gecontroleerd tijdens de vastgestelde schouwmomenten, maar wordt gedurende het gehele jaar in de gaten gehouden door de beheerders van HHNK. HHNK heeft voor deze wateren een onderhoudsplanning. Het droge onderhoud is overigens altijd voor de aanliggende eigenaar.
Ongeveer 5100 kilometer wateren is ingedeeld in de categorie 'tertiair’. Deze wateren zijn niet van grote invloed op de aan- en afvoer van water binnen het watersysteem, maar hebben voornamelijk een waterbergende functie. Bijvoorbeeld wateren in particuliere onderbemalingsgebieden of wateren in aaneengesloten natuurgebieden zijn ingedeeld in de categorie ‘tertiair’. Deze wateren worden gecontroleerd aan de hand van de beschreven stadia van verlanding in bijlage 5 tijdens de beschreven schouwmomenten. Hiervan kan worden afgeweken middels specifieke onderhouds- en beheerafspraken die worden gemaakt tussen de onderhoudsplichtige en HHNK; wel altijd gericht op het waarborgen van de bergende functie. In een beheerovereenkomst kunnen toegesneden afspraken worden vastgelegd over de wijze van onderhoud, de frequentie daarvan en ook de wijze van controle en evaluatie. In de praktijk zijn de afspraken vooral gericht op de instandhouding van het waterbergend vermogen van deze wateren. Wateren waarvoor een beheerovereenkomst geldt, worden niet gecontroleerd tijdens de vastgestelde schouwmomenten maar worden gedurende het gehele jaar in de gaten gehouden door beheerders van HHNK. Waar nodig wijst HHNK de onderhoudsplichtige op zijn of haar onderhoudstaak.
De focus van de schouw ligt op de grootste groep: de ongeveer 11.500 kilometer veelal secundaire wateren, die niet door HHNK worden onderhouden, maar door derden. Omdat meerdere belanghebbenden afhankelijk zijn van het goed functioneren van die wateren, worden deze geschouwd.
Voorafgaand aan de jaarlijkse schouwmomenten wordt bepaald waar de nadruk wordt gelegd in de controle op het onderhoud van wateren die in onderhoud zijn bij derden. Dat betekent dat gebieden intensief of minder intensief of zelfs niet gecontroleerd worden tijdens de schouwperiode. Per jaar kunnen daarbij andere accenten worden gelegd op basis van de ervaring van voorgaande jaren en constateringen in het veld.
Maaibeheer watersysteem
De mate van begroeiing van het natte profiel van wateren bepaalt in belangrijke mate de stromingsweerstand in de wateren. Daarbij geldt dat een hoog percentage plantengroei in het natte profiel negatief is voor de functie in de wateraanvoer en waterafvoer. Aan de andere kant levert de plantengroei binnen het natte profiel een belangrijke positieve bijdrage aan de ecologische kwaliteit. Bij het maaibeheer is het zaak om de juiste balans te vinden tussen de beschreven doelstellingen; door niet onnodig begroeiing uit de wateren te verwijderen en waar mogelijk juist begroeiing te laten staan.
In de legger wordt op twee manieren ruimte gegeven aan begroeiing. Wateren waarbij het werkelijke dwarsprofiel groter is dan het normatieve leggerprofiel hebben een zogenoemde ‘overbreedte’. De overbreedte is niet van belang voor de aan- en afvoer van water, maar wel voor de waterberging en waterkwaliteit. In deze zone is een meer extensieve vorm van onderhoud mogelijk; dit drukt de kosten. Deze zone hoeft niet helemaal schoon/vrij te zijn van planten. Het is voor de waterberging en waterkwaliteit wel belangrijk dat de overbreedte niet verlandt.
De kaart van de legger geeft inzicht in de locaties waar sprake is van overbreedte, doordat zowel de werkelijke waterbreedte als de theoretisch benodigde waterbreedte voor wateraanvoer en waterafvoer is vastgelegd. Verdere uitwerking van het maaibeheer is gegeven in de Beleidsregels gewoon onderhoud oppervlaktewateren, 14.0045651.
Ook wordt de komende jaren aangegeven hoeveel begroeiing er mag blijven staan binnen het normatieve profiel. Het kan een keuze zijn om een ruimere waterloop aan te leggen, waarbinnen meer begroeiing mogelijk is, en dus minder onderhoud noodzakelijk is. En waar mogelijk wordt bij de toewijzing van nieuwe leggerprofielen in bestaande waterlopen een ruimere begroeiingsgraad toegestaan. De begroeiingsgraad is dus een op een gekoppeld aan het profiel. Zie bijlage 1 voor mogelijke profielen.
Baggeren
Het baggeren is erop gericht om de functie van de wateren in stand te houden. De gegevens die in de legger zijn vastgelegd over bodemhoogte, bodembreedte en talud bepalen daarbij samen het theoretisch profiel. Het theoretisch profiel in combinatie met het waterpeil (waterdiepte) bepaalt het doorstroomoppervlak. Dat is het oppervlak in het dwarsprofiel waar het water doorheen stroomt. Voor de aan- en afvoerfunctie is het doorstroomoppervlak het meest bepalend. Met het baggeren wordt het benodigde doorstroomoppervlak gehandhaafd. Hierbij geldt als criterium dat een voldoende groot doorstroomoppervlak wordt gehandhaafd zodat de waterloop zijn aanvoerfunctie en/of afvoerfunctie kan blijven vervullen. Dat betekent dat bij een afvoer van een maatgevend debiet (zie ook bijlage 1), behorend bij het afwaterend oppervlak dat tot afvoer moet komen via die betreffende waterloop, geen ongewenste opstuwing en verhang ontstaat (zie ook § 4.4.3), waarmee de normen voor bescherming tegen wateroverlast worden overschreden. Het baggeren gebeurt periodiek in een cyclus waarbij de wateren om de zoveel jaar worden gebaggerd, gericht op het handhaven c.q. herstellen van het doorstroomoppervlak. Verdere uitwerking hiervan is gegeven in de Beleidsregels gewoon onderhoud oppervlaktewateren, 14.0045651.
Bij zowel het maaibeheer als bij het baggeren worden naast de criteria voor wateraanvoer en waterafvoer ook eventuele afspraken die HHNK heeft gemaakt over een ruimer profiel meegenomen in de onderhoudscyclus. Dat betekent dat vanwege bijvoorbeeld een vaarbelang of bij visoverwinteringsplaatsen in bepaalde wateren periodiek dieper gebaggerd kan worden dan strikt noodzakelijk voor de doorvoer van het water. Ook dergelijke afspraken over een ruimer profiel van wateren kunnen in de legger worden vastgelegd (zie ook § 3.4.1).
Waterkwaliteit en maaibeheer en baggeren
Het onderhoud van de watergangen, bestaande uit met name maaien en baggeren, is primair gericht op het in stand houden van voldoende aan- en afvoercapaciteit van de waterlopen. In principe worden hierbij de leggermaten aangehouden. In specifieke gevallen, zoals bij visoverwinteringsputten, kunnen grotere dieptes worden aangehouden. Ook overige functies van de watergang kunnen vragen om afwijkende maatvoering, zoals bij vaarwegen. Deze worden bij de leggermaatvoering vastgelegd in een 'brede kijk' profiel en zijn dan maatgevend voor het onderhoud.
Daarnaast probeert HHNK mede via het onderhoud de waterkwaliteit positief te beïnvloeden. Hierbij spelen vooral de waterdiepte, troebelheid, baggerlaagdikte en oever- en waterplanten een rol.
Voor een goede waterkwaliteit wordt zo min mogelijk gemaaid en gebaggerd langs oevers, en wordt een eventuele overbreedte ten opzichte van de berekende minimale profielen benut.
Herzieningen
Al honderden jaren wordt het watersysteem continu aangepast aan veranderende omstandigheden. De vaststelling van de Legger Wateren brengt in die situatie geen verandering. Continu zal HHNK doorgaan met het beoordelen van verzoeken van derden tot aanpassing van het watersysteem en het verlenen van watervergunningen daarvoor. HHNK zelf voert ook verbeteringen uit die aanpassing van waterstaatswerken tot gevolg hebben. Daarnaast wordt gebiedsgewijs een periodieke toetsing uitgevoerd en neemt HHNK onderhoudstaken van gemeenten over bij trajecten voor overname van stedelijk water.
Verder kan worden geconstateerd dat in de dataset van de Legger Wateren, bestaande uit 2,5 miljoen gegevens, onjuistheden voorkomen. Tijdens de bestuurlijke vaststellingsronde van 2012 is vanuit het algemeen bestuur (CHI) aangedrongen op coulance op dit gebied. Er moet ruimte zijn om fouten te herstellen. Daarom is besloten tot een jaarlijkse herzieningsronde waarbij alle noodzakelijke mutaties worden verwerkt.
Watervergunningen en projectplannen
In de legger worden de theoretische (gewenste) afmetingen en de onderhoudsplichtigen op een bepaalde datum vastgelegd. Dit betekent dat de legger een statisch document is. We leven echter in een dynamische omgeving. Wijzigingen aan het watersysteem, zoals dempingen, het graven van nieuwe wateren en het aanleggen van ondersteunende kunstwerken vinden dagelijks plaats.
Wanneer derden aan of nabij een water werkzaamheden verrichten die in strijd zijn met de keur of de legger, dient daarvoor een watervergunning te worden aangevraagd. Wanneer door HHNK wijzigingen worden aangebracht in het watersysteem die in tegenspraak zijn met de legger, wordt daar een projectplan voor vastgesteld.
In de jaarlijkse vaststellingsronde worden in één keer alle wijzigingen uit de watervergunningen en projectplannen in de legger verwerkt. Daarmee blijft de legger actueel.
Overname stedelijk water
HHNK wil het reguliere onderhoud aan wateren in alle stedelijke gebieden uitvoeren en is in de afgelopen jaren gestart met het overnemen van deze verantwoordelijkheid van een aantal gemeenten. Met de resterende gemeenten zijn afspraken gemaakt over het traject en moment van overname van het onderhoud van de wateren in bestaande stedelijke gebieden. Na inventarisatie van de wateren en onderhoudstoestand daarvan, worden de gemaakte afspraken bestuurlijk vastgesteld in een overeenkomst tussen de gemeente en HHNK. De gemaakte afspraken worden vervolgens in de eerstvolgende leggerwijziging meegenomen.
Ten aanzien van nieuw stedelijk gebied worden afspraken gemaakt over het onderhoud van het watersysteem, in de overleggen in het kader van ‘de watertoets’. In de watervergunning wordt verwezen naar de gemaakte afspraken. Het open water wordt pas in onderhoud overgenomen na een goedkeuring van de watervergunning bij de opleveringsschouw.
Opmerkingen vanuit het schouwproces
Ook ten aanzien van het schouwproces is de bestuurlijke wens geuit om coulant om te gaan met tijdens de schouw geconstateerde fouten in de legger. Fouten die tijdens het schouwproces naar voren komen, worden gebundeld en na elke schouwperiode hersteld in de jaarlijkse herzieningsronde van de legger.
Bepaling leggerafmetingen bij ontwerp, herberekening en toetsing
Voor het bepalen van de theoretisch benodigde leggerafmetingen worden hieronder enkele uitgangspunten vastgelegd. De uitgangspunten hebben betrekking op:
- •
de maatgevende afvoerbehoefte;
- •
de maatgevende aanvoerbehoefte;
- •
ontwerpnormen;
- •
mogelijke profielen.
Maatgevende afvoerbehoefte
In het Nationaal Bestuursakkoord Water (NBW) zijn normen vastgelegd voor bescherming tegen wateroverlast, gedifferentieerd naar grondgebruik. Hoogwaardig grondgebruik waarbij wateroverlast veel economische schade tot gevolg kan hebben, heeft een hoger beschermingsniveau tegen wateroverlast dan minder hoogwaardig grondgebruik. Het vastgestelde beschermingsniveau tegen wateroverlast wordt bereikt door een combinatie van waterbergingscapaciteit en bemalingscapaciteit.
De watersystemen in ons beheergebied zijn in het verleden ontworpen vanuit de principes van het Cultuurtechnisch Vademecum (CV). Daarbij werd een maatgevende afvoer aangehouden die varieerde van 11,5 tot 14,4 mm/dag. In het CV is dit omschreven als ‘de drainageflux die eens per jaar wordt bereikt of overschreden’. In de ruilverkavelingen zijn gebieden ingericht op afvoernormen die soms lager waren. Aan de andere kant werd voor grote stedelijke gebieden soms een hogere afvoernorm gehanteerd (tot 28,8 mm/dag of zelfs hoger). HHNK hanteert als uitgangpunt:
- •
dat ten minste de in de praktijk gegroeide situatie qua afvoernorm wordt gebruikt voor de toetsing en doorrekening van watersystemen;
- •
dat daar waar systemen nieuw worden ontworpen, wordt uitgegaan van ten minste 14,4 mm/dag als maatgevende afvoerbehoefte.
- •
dat uit gebieden waar veel economische schade kan optreden, extra afvoer mogelijk moet zijn. Dit sluit aan op de strategie 'verdelen' uit het handelingskader wateroverlast beperken (21.841672), vastgesteld door CHI in april 2022. Bij aanpassingen of vernieuwingen in het watersysteem wordt in die situaties naast voldoende waterbergingscapaciteit gemotiveerd een hogere afvoernorm gehanteerd als met het herverdelen van overtollig water op een kosteneffectieve manier minimalisering van schade kan worden bereikt. Deze gedifferentieerd hogere afvoerrichtlijn wordt binnen het programma Wateropgave nader uitgewerkt en gespecificeerd.
Maatgevende aanvoerbehoefte
Ook voor de aanvoer werden door de rechtsvoorgangers normen gehanteerd die sterk varieerden. De aanvoerbehoefte van een gebied hangt sterk af van het type grondgebruik. Onverhard gebied heeft door verdamping meer aanvoerbehoefte dan verhard gebied. Er is uiteraard ook nog onderscheid te maken in type onverhard gebied (grondsoort, drooglegging, irrigatiewijze, groeiseizoen van de gewassen).
Vanaf 2013 wordt bij de bepaling van de aanvoerbehoefte gedifferentieerd naar grondgebruik. Daarbij worden de typen grondgebruik onderscheiden die ook in de toetsing van de watersystemen wordt aangehouden volgens het NBW. Uitgangspunt voor de bepaling van de wateraanvoerbehoefte van gebieden is onderstaande tabel 6.
HHNK bepaalt aan de hand van de Landgebruikkaart Nederland 5 (LGN5) het grondgebruik, dat als uitgangspunt dient voor het voorzieningenniveau. Veranderingen in grondgebruik kunnen daarmee niet zonder meer leiden tot een extra watervraag die ook gefaciliteerd moet worden. Bij de toetsing van watersystemen in de afvoersituatie wordt de LGN5 ook gebruikt als uitgangspunt. Dit is vastgelegd in het WBP4.
Bij het bepalen van de aanvoerbehoefte zal ook een eerder bepaalde aanvoernorm in ogenschouw worden genomen. Als die sterk afwijkt van de aanvoerbehoefte die met bovenstaande methode wordt bepaald, dan wordt in het gebiedsproces bepaald waarvan moet worden uitgegaan. Daarbij kan ook een lokale aanvoerbehoefte voor doorspoeling worden betrokken.
Tabel 6: Gedifferentieerde aanvoerbehoefte naar grondgebruik gericht op peilbeheer
|
Grondgebruik |
|
Stedelijk gebied en industrieterrein |
|
Hoogwaardige landbouw |
|
Akkerbouw |
|
Grasland |
|
Natuur |
|
Water |
De feitelijke wateraanvoer is altijd onderworpen aan de beschikbaarheid van voldoende schoon zoet water. In de Deltavisie van HHNK (2012) is beschreven dat de beschikbaarheid van zoetwater zeker in de toekomst niet altijd vanzelfsprekend is.
Normen voor toetsing en ontwerp
Bij de toetsing en het ontwerp van wateren en kunstwerken worden diverse eisen gesteld aan verhang, opstuwing en stroomsnelheden die mogen optreden. Deze eisen zijn bepalend voor de afmetingen van de wateren en kunstwerken. De eisen kunnen per gebied variëren. Zo is een stroomsnelheid van 0,3 m/s in het ene gebied te hoog, terwijl een dergelijke stroomsnelheid in het andere gebied met een andere grondsoort geen probleem oplevert.
Een ander voorbeeld is een norm voor verhang. Ook die is gebiedsafhankelijk. Als de drooglegging slechts 0,2 meter is zoals in veenweidegebieden, is elke centimeter verhang belangrijk. Als diezelfde norm dan op een kleigebied wordt gelegd met een drooglegging van ruim een meter, wordt daarmee een overdreven veilige marge aangehouden. In zandgebieden met een groot verschil tussen het zomer- en winterpeil is het watersysteem ontworpen ten opzichte van het zomerpeil. In de winter kan een grotere opstuwing worden toegestaan, zodat de benodigde ruimte voor water meer overeenkomt met de huidige situatie. Ook kan in deze gebieden worden afgeweken van de minimale waterdiepte om zoute kwel te voorkomen. Maatwerk is dus gewenst.
In onderstaande tekst wordt toch een aantal uitgangspunten gegeven met waar mogelijk een bandbreedte, als vertrekpunt voor de bepaling van benodigde afmetingen van wateren en kunstwerken. Deze uitgangspunten dienen niet als strikte norm maar als richtinggevende principes te worden toegepast.
- •
De profielgemiddelde ontwerpstroomsnelheid bij maatgevende afvoer is afhankelijk van de grondsoort. Daarbij wordt voor het onderdeel grondsoort onderstaande tabel 7 gehanteerd:
Tabel 7: Stroomsnelheden bij verschillende grondsoorten
|
Grondsoort |
Maximum toelaatbare gemiddelde stroomsnelheid (m/s) |
|
Samenhangende zware grond (klei) |
0,60-0,80 |
|
Zavel, samenhangende zandgrond |
0,30-0,60 |
|
Grof zand |
0,20-0,50 |
|
Fijn zand en veen |
0,15-0,30 |
Daarbij wordt ook gekeken naar de grootte en diepte van het water. Bij grotere wateren mag de gemiddelde stroomsnelheid hoger zijn dan bij kleine, omdat bij grotere wateren de stroomsnelheid binnen het profiel meer kan en mag verschillen.
- •
Als uitstroomsnelheid bij kunstwerken als duikers en bruggen kan een ontwerpstroomsnelheid aangehouden worden die 50% hoger ligt dan de stroomsnelheid in het water.
- •
Bij maatgevende afvoer mag het waterspiegelverhang (inclusief de opstuwing door kunstwerken) niet meer bedragen dan 4 cm/km.
- •
Bij maatgevende afvoer mag de opstuwing bij nieuwe kunstwerken niet meer bedragen dan 1 cm per kunstwerk.
- •
Bij maatgevende afvoer mag de opstuwing bij bestaande kunstwerken niet meer bedragen dan 2 cm per kunstwerk, tenzij de opstuwing in de rest van het peilgebied laag genoeg is.
- •
Per peilgebied mag bij maatgevende afvoer het waterspiegelverhang niet meer bedragen dan 15 cm.
Mogelijke profielen
Bij de gebiedsgewijze herziening van de legger zal hoofdzakelijk gekeken moeten worden op welke wijze het bestaande watersysteem wordt ingedeeld in de juiste categorie (primair, secundair of tertiair). Daarnaast worden opnieuw theoretisch benodigde afmetingen voor de wateren bepaald. Daarbij wordt zoveel mogelijk uitgegaan van standaardafmetingen zoals weergegeven in de tabellen die zijn opgenomen in bijlage 1. Ook bij vergunningverlening en bij projectplannen worden voor de aan te leggen wateren direct de leggerafmetingen bepaald. Ook daarbij wordt zoveel mogelijk uitgegaan van de standaardafmetingen zoals opgenomen in bijlage 1. Het afvoerdebiet is in de meeste situaties bepalend voor het profiel. Daarnaast heeft de gewenste begroeiingsgraad een grote invloed op de grootte van het profiel.
In tabel 8 is bij elk profiel een keuzemogelijkheid aangegeven tussen een drietal profielen met verschillende bijbehorende breedte- en diepteverhoudingen. Zo kan, gericht op de specifieke situatie in een gebied, onderscheid worden gemaakt in de waterdiepte die wordt vastgelegd. Daarbij is de grondslag (aanwezigheid van slappe veenlagen of fijn loopzand), de dikte van een eventuele deklaag en de kwelsituatie (risico’s van opbarsten of zoute kwel) bepalend voor de keuze voor een diepere of juist bredere waterloop.
Bij de lopende herziening van de leggerprofielen (vanaf 2023) worden de profielen uit tabel 9 en tabel 10 gebruikt. Voor de Wieringermeer gelden voor het secundaire en tertiaire stelsel de IJsselmeerpoldernormen waarbij de diepte van het water wordt berekend ten opzichte van het maaiveld, zoals opgenomen in tabel 11 in bijlage 1.
De volgende leggergegevens worden aan een water gekoppeld:
- 1.
categorie;
- 2.
maatgevend debiet;
- 3.
theoretisch benodigde bodemhoogte;
- 4.
theoretisch benodigde bodembreedte;
- 5.
theoretisch benodigde taludhelling;
- 6.
toegestane begroeiingsgraad.
De onderdelen 3 t/m 5 vormen samen een trapeziumvorm, die in de dwarsdoorsnede van het oppervlaktewaterlichaam moet passen. Daarbij gaat het om het doorstroomoppervlak ten behoeve van wateraanvoer of waterafvoer, berekend op een manier die begroeiing en waterdiepte in acht neemt.
Daarnaast wordt in de legger de werkelijk aanwezige of gerealiseerde waterbreedte opgenomen (gemiddelde van de waterloop) om het waterbergend vermogen vast te leggen.
Ook wordt in voorkomende gevallen een groter profiel in de legger opgenomen, door het vastleggen van een tweede bodemdiepte, tweede taludhelling en tweede bodembreedte ’brede kijk’. Een grotere waterdiepte (met bijhorende breedte) kan onder meer nodig zijn vanuit waterkwaliteitsoverwegingen, ecologische belangen of vaarbelangen/recreatieve belangen.
Bij nieuw aan te leggen wateren, met name in het primaire stelsel, is het van belang dat het profiel ten opzichte van de theoretisch benodigde bodemhoogte met enige overdiepte wordt aangelegd, zodat in het cyclisch baggerproces met overdiepte kan worden gebaggerd zonder dat daarbij de vaste bodem hoeft te worden weggehaald.
Het hellend gebied, zoals weergegeven in bijlage 2, is vrij afwaterend en het benodigde profiel is afhankelijk van de helling van de bodem van het oppervlaktewaterlichaam. De helling van de bodem volgt vaak de helling van het maaiveld en de wateren zijn soms alleen bij neerslag watervoerend. In deze gebieden, bestaande uit de duinen en duinrand en de stuwwallen op Texel en Wieringen, is het noodzakelijk afwijkende normen te hanteren. De wateren moeten voldoende afvoercapaciteit hebben. Maar de wateren mogen niet te diep worden aangelegd, omdat dit de grondwaterstand (negatief) kan beïnvloeden.
Ondertekening
Bijlage 1: Standaard leggerafmetingen
Voor wateren worden de onderstaande standaardprofielen gebruikt als uitgangspunt voor het toekennen van leggerprofielen in watergebiedsplannen, projectplannen en watervergunningen.
Bij nieuw aan te leggen wateren, met name in het primaire stelsel, is het van belang dat het profiel ten opzichte van de theoretisch benodigde bodemhoogte met enige overdiepte wordt aangelegd, zodat in het cyclisch baggerproces met overdiepte kan worden gebaggerd zonder dat daarbij de vaste bodem hoeft te worden weggehaald.
Tabel 8: Standaardprofielen waarin geen begroeiing en bagger is toegestaan
|
Klasse |
Bodembreedte [m] |
Waterdiepte [m] |
Waterbreedte [m] |
Belang |
Categorie |
|
|
Achterliggend oppervlak [ha] |
Debiet tot [m3/s] |
|||||
|
A1 |
0,80 |
0,40 |
2,00 |
10 |
0,017 |
secundair/tertiair |
|
A2 |
1,60 |
0,30 |
2,50 |
|||
|
A3 |
3,20 |
0,25 |
3,95 |
|||
|
B1 |
1,10 |
0,45 |
2,45 |
25 |
0,042 |
secundair/tertiair |
|
B2 |
2,10 |
0,35 |
3,15 |
|||
|
B3 |
5,10 |
0,25 |
5,85 |
|||
|
C1 |
1,60 |
0,50 |
3,10 |
40 |
0,067 |
meestal secundair/ tertiair4 |
|
C2 |
2,60 |
0,40 |
3,80 |
|||
|
C3 |
5,80 |
0,30 |
6,70 |
|||
|
D1 |
1,70 |
0,55 |
3,35 |
50 |
0,083 |
meestal secundair/ tertiair4 |
|
D2 |
3,40 |
0,40 |
4,60 |
|||
|
D3 |
5,40 |
0,35 |
6,45 |
|||
|
E1 |
2,40 |
0,60 |
4,20 |
75 |
0,125 |
primair |
|
E2 |
3,60 |
0,50 |
5,10 |
|||
|
E3 |
6,30 |
0,40 |
7,50 |
|||
|
G1 |
2,50 |
0,65 |
4,45 |
90 |
0,150 |
primair |
|
G2 |
3,60 |
0,55 |
5,25 |
|||
|
G3 |
6,15 |
0,45 |
7,50 |
|||
|
H1 |
3,00 |
0,70 |
5,10 |
125 |
0,208 |
primair |
|
H2 |
4,30 |
0,60 |
6,10 |
|||
|
H3 |
7,00 |
0,50 |
8,50 |
|||
|
K1 |
3,10 |
0,80 |
5,50 |
165 |
0,275 |
primair |
|
K2 |
4,90 |
0,65 |
6,85 |
|||
|
K3 |
9,30 |
0,50 |
10,80 |
|||
|
L1 |
3,30 |
0,90 |
6,00 |
200 |
0,333 |
primair |
|
L2 |
5,90 |
0,70 |
8,00 |
|||
|
L3 |
9,50 |
0,55 |
11,15 |
|||
|
M1 |
3,40 |
1,00 |
6,40 |
250 |
0,417 |
primair |
|
M2 |
6,50 |
0,75 |
8,75 |
|||
|
M3 |
10,10 |
0,60 |
11,90 |
|||
|
N1 |
3,80 |
1,05 |
6,95 |
300 |
0,500 |
primair |
|
N2 |
7,90 |
0,75 |
10,15 |
|||
|
N3 |
10,40 |
0,65 |
12,35 |
|||
|
O1 |
4,60 |
1,15 |
8,05 |
425 |
0,710 |
primair |
|
O2 |
8,80 |
0,85 |
11,35 |
|||
|
O3 |
12,90 |
0,70 |
15,00 |
|||
|
P1 |
5,10 |
1,25 |
8,85 |
550 |
0,919 |
primair |
|
P2 |
10,40 |
0,90 |
13,10 |
|||
|
P3 |
14,80 |
0,75 |
17,05 |
|||
|
Z |
maatwerkberekening |
>550 |
>0,919 |
primair |
||
Voldoende waterdiepte draagt bij aan waterkwaliteit en ecologie. Om die reden wordt bij gebiedsplannen, projectplannen en watervergunningen waar mogelijk het profiel uit tabel 8 met de grootste diepte toegekend als leggerprofiel. Ook is het mogelijk om te kiezen voor een profiel uit de tabellen hieronder, waarin een bepaalde mate van begroeiing is toegestaan. In onderstaande profielen is tevens rekening gehouden met aangroei van de vaste bodem na aanleg en een overdiepte voor baggeraanwas.
Tabel 9: Standaard aanlegprofielen (zand- en kleigebieden)
|
Belang |
Aanlegprofiel |
||||||
|
Aan- of afvoerdebiet tot [m3/s] |
Afwaterend tot [ha] |
Categorie waterloop |
Klasse |
Maximale begroeiings- graad |
Bodembreedte [m] |
Waterdiepte3 [m] |
Waterbreedte [m] |
|
0,0083 |
5 |
secundair/ tertiair |
T1k |
kwart |
0,50 |
0,50 |
2,00 |
|
T1h |
half |
0,35 |
0,55 |
2,00 |
|||
|
T1v |
vol |
2,55 |
0,75 |
4,80 |
|||
|
0,0167 |
10 |
secundair/ tertiair |
A1k |
kwart |
0,35 |
0,55 |
2,00 |
|
A1h |
half |
0,55 |
0,60 |
2,35 |
|||
|
A1v |
vol |
1,60 |
1,15 |
6,20 |
|||
|
0,0417 |
25 |
secundair/ tertiair |
B1k |
kwart |
0,65 |
0,65 |
2,60 |
|
B1h |
half |
0,95 |
0,80 |
3,35 |
|||
|
B1v |
vol |
4,70 |
1,35 |
10,10 |
|||
|
0,0667 |
40 |
meestal secundair/ tertiair4 |
C1k |
kwart |
1,00 |
0,75 |
3,25 |
|
C1h |
half |
1,70 |
0,85 |
4,25 |
|||
|
C1v |
vol |
7,40 |
1,45 |
13,20 |
|||
|
0,0833 |
50 |
meestal secundair/ tertiair4 |
D1k |
kwart |
1,15 |
0,80 |
3,55 |
|
D1h |
half |
1,95 |
0,90 |
4,65 |
|||
|
D1v |
vol |
8,34 |
1,55 |
14,54 |
|||
|
0,1250 |
75 |
primair |
E1k |
kwart |
1,75 |
0,85 |
4,30 |
|
E1h |
half |
2,45 |
1,00 |
5,45 |
|||
|
E1v |
vol |
15,00 |
1,50 |
21,00 |
|||
|
0,1667 |
100 |
primair |
H1k |
kwart |
2,15 |
0,90 |
4,85 |
|
H1h |
half |
1,80 |
1,20 |
6,60 |
|||
|
H1v |
vol |
17,00 |
1,65 |
23,60 |
|||
|
>0,1667 |
>100 |
primair |
Z |
maatwerk |
maatwerkberekening |
||
Tabel 10: Standaard aanlegprofielen (veengebieden / kleine drooglegging)
|
Belang |
Aanlegprofiel |
||||||
|
Aan- of afvoerdebiet tot [m3/s] |
Afwaterend tot [ha] |
Categorie waterloop |
Klasse |
Maximale begroeiings- graad |
Bodembreedte [m] |
Waterdiepte [m] |
Waterbreedte [m] |
|
0,0083 |
5 |
secundair/ tertiair |
T3k |
kwart |
0,50 |
0,55 |
2,70 |
|
T3h |
half |
0,85 |
0,60 |
3,25 |
|||
|
T3v |
vol |
1,80 |
0,90 |
7,20 |
|||
|
0,0167 |
10 |
secundair/ tertiair |
A3k |
kwart |
1,70 |
0,55 |
5,00 |
|
A3h |
half |
2,45 |
0,60 |
6,05 |
|||
|
A3v |
vol |
5,85 |
0,90 |
13,05 |
|||
|
0,0417 |
25 |
secundair/ tertiair |
B3k |
kwart |
4,00 |
0,60 |
7,60 |
|
B3h |
half |
5,20 |
0,65 |
10,40 |
|||
|
B3v |
vol |
38,30 |
0,75 |
44,30 |
|||
|
0,0667 |
40 |
meestal secundair/ tertiair5 |
C3k |
kwart |
4,60 |
0,65 |
8,50 |
|
C3h |
half |
6,70 |
0,70 |
12,30 |
|||
|
C3v |
vol |
52,30 |
0,80 |
58,70 |
|||
|
0,0833 |
50 |
meestal secundair/ tertiair5 |
D3k |
kwart |
5,50 |
0,65 |
10,70 |
|
D3h |
half |
9,30 |
0,70 |
14,90 |
|||
|
D3v |
vol |
55,80 |
0,85 |
62,60 |
|||
|
>0,0833 |
>50 |
primair |
Z |
maatwerk |
maatwerkberekening |
||
Afwijking standaard
4.1.1.1Wieringermeer - secundair/tertiair stelsel (primair is watervoerend)
Voor de Wieringermeer gelden afwijkende uitgangspunten in het secundaire en tertiaire stelsel. De onderstaande tabel wordt gebruikt voor de toekenning van leggerprofielen. In het stedelijk gebied en het primaire stelsel wordt uitgegaan van de standaardprofielen.
Tabel 11: Standaardprofielen secundair/tertiair stelsel Wieringermeer
|
Belang |
Categorie |
Klasse |
Bodembreedte [m] |
Diepte [m] |
Bovenbreedte [m] |
|
|
Afwaterend tot [ha] |
Debiet tot [m3/s] |
|||||
|
10 |
0,017 |
secundair/tertiair |
a |
0,50 |
0,90 |
3,20 |
|
15 |
0,025 |
secundair/tertiair |
b |
0,80 |
0,90 |
3,50 |
|
50 |
0,083 |
secundair/tertiair |
c |
1,00 |
1,40 |
5,20 |
4.1.1.2Het hellend gebied
Voor de wateren in het hellende gebied zijn standaardprofielen lastiger vast te stellen. In bijlage 2 is het hellend gebied aangegeven. Hier is speciale aandacht nodig bij het toekennen van een leggerprofiel.
Standaardafmetingen stuwen en duikers
Voor stuwen en duikers worden de onderstaande standaardafmetingen gebruikt als uitgangspunt in watergebiedsplannen, projectplannen en watervergunningen.
Tabel 12: Standaardafmetingen stuwen
|
Belang |
Grondsoort |
Klasse |
Doorstroombreedte [m] |
|
|
Afwaterend tot [ha] |
Debiet tot [m3/s] |
|||
|
24 |
0,040 |
zand/klei/veen |
B |
0,40 |
|
50 |
0,083 |
zand/klei |
D |
0,50 |
|
veen |
1,50 |
|||
|
74 |
0,123 |
zand/klei |
E |
0,75 |
|
veen |
2,50 |
|||
|
100 |
0,167 |
zand/klei |
H |
1,00 |
|
veen |
3,00 |
|||
|
>100 |
>0,167 |
zand/klei/veen |
Z |
maatwerkberekening |
Tabel 13: Standaardafmetingen duikers
|
Belang |
Klasse |
Breedte [mm] |
Lucht* [mm] |
|
|
Afwaterend tot [ha] |
Debiet tot [m3/s] |
|||
|
2,5 |
0,0047 |
AAA |
400 |
100 |
|
5 |
0,0083 |
AA |
500 |
150 |
|
10 |
0,0167 |
A |
600 |
150 |
|
24 |
0,0400 |
B |
800 |
200 |
|
>24 |
>0,0400 |
Z |
maatwerkberekening |
|
* Afstand van de bovenkant van de binnenzijde tot het streefpeil. (Bij seizoensgebonden peilbeheer is het zomerpeil leidend).
Bijlage 2: Aandachtsgebieden bij berekenen profielen
Bijlage 3: Schouwschema
|
Type schouw |
Schouwdatum |
Vooraankondiging |
Opmerking |
|
Najaarsschouw |
3e maandag van oktober |
Betrokkenen worden drie weken voorafgaand aan de schouw op de hoogte gebracht. |
Schouwverplichting geldt voor het gehele gebied. Schouw vindt jaarlijks plaats. |
|
Knelpuntenschouw |
1e vrijdag van juni, juli, augustus |
Betrokkenen worden drie weken voorafgaand aan de schouw schriftelijk op de hoogte gebracht. |
Waterlopen worden geschouwd op aanwijzen van de gebiedsbeheerder. Deze schouw heette vroeger ook wel Zomerschouw of Nazomerschouw. |
|
Baggerschouw |
1e maandag van december IJs en weder dienende. |
Bij gebleken achterstalligheid van het baggeronderhoud krijgen betrokkenen een jaar de tijd om de situatie te herstellen. |
De baggerschouw volgt de baggerplanning van HHNK. De baggerblokken die zijn afgerond door HHNK worden het jaar daaropvolgend geschouwd. Stelregel is dat elke waterloop eens per zeven jaar wordt geschouwd op bagger. |
|
Knelpuntenbagger-schouw Veenweidegebied |
1e maandag van december IJs en weder dienende. |
Betrokkenen worden voorafgaand aan de schouw schriftelijk op de hoogte gesteld. |
Waterlopen worden geschouwd op aanwijzen van de gebiedsbeheerder. |
|
Schouw op waterbergend vermogen |
Jaarlijks (in opstartfase) |
Bij gebleken afname van het waterbergend vermogen krijgt betrokkene een jaar de tijd de situatie te herstellen. |
Het waterbergend vermogen wordt gemonitord op basis van de meest recente luchtfoto's en hoogtekaarten. De BGT geldt als uitgangspunt. Constateringen vanuit de schouw kunnen aanleiding zijn voor vervolgacties. |
Bijlage 4: Stroomschema indeling wateren in categorie en onderhoudsplicht
[Vanwege de leesbaarheid van dit stroomsschema kunt u bijlage 4 tevens als pdf document via de externe bijlage / wetstechnische informatie downloaden.]
Bijlage 5: Schouw op waterbergend vermogen
[Vanwege de leesbaarheid van deze afbeelding kunt u bijlage 5 tevens als pdf document via de externe bijlage / wetstechnische informatie downloaden.]
Noot
1Dit geldt in principe niet voor wateren die met een vergunning worden verbreed, bijvoorbeeld ter compensatie van demping of verharding.
Noot
2In voorkomende gevallen kan een groter profiel in de legger opgenomen worden door het vastleggen van een tweede profiel, ‘brede kijk’ genaamd. Een groter profiel kan onder meer aan de orde zijn vanuit waterkwaliteitsoverwegingen, ecologische belangen of vaarbelangen/recreatieve belangen. Voordat HHNK een grotere waterdiepte, bodembreedte of flauwer talud opneemt in de Legger Wateren, dienen afspraken te zijn gemaakt over het onderhoud van die grotere afmetingen. Daarbij is dan ook bepaald hoe wordt omgegaan met achterstallig onderhoud.
Ziet u een fout in deze regeling?
Bent u van mening dat de inhoud niet juist is? Neem dan contact op met de organisatie die de regelgeving heeft gepubliceerd. Deze organisatie is namelijk zelf verantwoordelijk voor de inhoud van de regelgeving. De naam van de organisatie ziet u bovenaan de regelgeving. De contactgegevens van de organisatie kunt u hier opzoeken: organisaties.overheid.nl.
Werkt de website of een link niet goed? Stuur dan een e-mail naar regelgeving@overheid.nl